Skip to content

Generate reports using Reporting API

Introduction

This tutorial shows how to generate PNG and PDF reports consuming Reporting API.

Reporting APIs are asynchronous: you’ll request a report generation and this request will be enqueued and processed asynchronously.

Each request has a status which can be either queued, visiting, processing, done or failed.

You’ll need to poll the request status to verify when it’s done or failed.

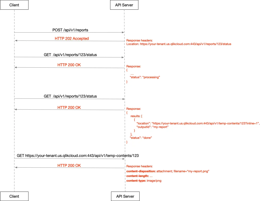
Async API flow

Async API flow with client polling:

  1. The client sends a POST /reports request and receives an HTTP 202 Accepted response with a Location header. The Location header is the URL the client should poll for the report status.
  2. The client sends a GET request to the Location header and receives a HTTP 200 OK response with the report status.
  3. When the status is done the report will be available at the location specified in the status response payload. The client sends a GET request to that location to get the generated report.

Alternatively you can use an HTTP callback and get the report status once the callback has been received.

Note

Requests cannot be modified and they have a limited lifetime.

Prerequisites:

API usage examples

Note

For full endpoint definitions and parameter details, see the Reports API reference.

Export a single visualization as PNG

You can request the generation of a single visualization as PNG with the following request:

POST /api/v1/reports HTTP/1.1
Host: your-tenant.us.qlikcloud.com
content-type: application/json
origin: your-tenant.us.qlikcloud.com
Authorization: Bearer <API_KEY>
{
"type": "sense-image-1.0",
"senseImageTemplate": {
"appId": "9eecdd74-cc10-43c4-a69a-eaa1e69d837e",
"visualization": {
"id": "qZPdytp",
"type": "visualization",
"widthPx": 345,
"heightPx": 648
},
"selectionsByState": {}
},
"output": {
"outputId": "my-report-id",
"type": "image",
"imageOutput": {
"outZoom": 1,
"outDpi": 96,
"outFormat": "png"
}
}
}

where <API_KEY> is your API key.

Note that the outputId will be the name of the generated report. It’s recommended to choose a unique identifier for it.

Export a single visualization as PDF

You can request the generation of a single visualization as PDF with the following request:

POST /api/v1/reports HTTP/1.1
Host: your-tenant.us.qlikcloud.com
content-type: application/json
origin: your-tenant.us.qlikcloud.com
Authorization: Bearer <API_KEY>
{
"type": "sense-image-1.0",
"senseImageTemplate": {
"appId": "2e5bbece-bb8a-4243-bb2d-083b6ffd24f5",
"visualization": {
"id": "UgeGF",
"type": "visualization",
"widthPx": 854,
"heightPx": 414
},
"selectionsByState": {}
},
"output": {
"outputId": "my-report-id",
"type": "pdf",
"pdfOutput": {
"size": "A4",
"orientation": "L",
"imageRenderingDpi": 200,
"resizeType": "fit",
"resizeData": {
"fit": "27.7cmx19cm"
},
"align": {
"horizontal": "center",
"vertical": "middle"
}
}
}
}

where <API_KEY> is your api key.

PDF output options are covered in this paragraph.

Export a sheet as PDF with default sheet size

You can request the generation of a single sheet as PDF with the following request:

POST /api/v1/reports HTTP/1.1
Host: your-tenant.us.qlikcloud.com
content-type: application/json
origin: your-tenant.us.qlikcloud.com
Authorization: Bearer <API_KEY>
{
"type": "sense-sheet-1.0",
"senseSheetTemplate": {
"appId": "2e5bbece-bb8a-4243-bb2d-083b6ffd24f5",
"selectionsByState": {},
"sheet": {
"id": "7d6f59d6-4d76-4d9d-a735-80179bf92edd"
}
},
"output": {
"outputId": "my-report-id",
"type": "pdf",
"pdfOutput": {
"size": "A4",
"orientation": "A",
"imageRenderingDpi": 200,
"resizeType": "autofit",
"align": {
"horizontal": "center",
"vertical": "middle"
}
}
}
}

where <API_KEY> is your API key.

PDF output options are covered in this paragraph.

For sheet exports, widthPx and heightPx are optional parameters. If not specified, as in the previous payload sample, default values will be applied depending on the actual size and layout properties of the Sense Sheet object.

The widthPx default value is 1920 pixels.

The heightPx default value is:

  • 1280 pixels for regular sheets and custom sheets where width >= height
  • 2880 pixels for extended sheets and custom sheets where width < height

Export a sheet as PDF with custom sheet size

You can request the generation of a single sheet as PDF with the following request:

POST /api/v1/reports HTTP/1.1
Host: your-tenant.us.qlikcloud.com
content-type: application/json
origin: your-tenant.us.qlikcloud.com
Authorization: Bearer <API_KEY>
{
"type": "sense-sheet-1.0",
"senseSheetTemplate": {
"appId": "d9c987ab-af43-4ab2-ad02-6acc4b333101",
"sheet": {
"id": "89bd1bad-9ac7-46d4-828e-f1730a918dba",
"widthPx": 1216,
"heightPx": 757
},
"selectionsByState": {}
},
"output": {
"outputId": "my-report-id",
"type": "pdf",
"pdfOutput": {
"size": "A4",
"orientation": "A",
"imageRenderingDpi": 200,
"resizeType": "autofit",
"align": {
"horizontal": "center",
"vertical": "middle"
}
}
}
}

where <API_KEY> is your API key.

PDF output options are covered in this paragraph.

In the previous payload sample a custom sheet size is requested: widthPx is set to 1216 and heightPx is set to 757.

Export a composition of sheets as PDF

You can generate a single PDF report that includes multiple sheets. You can use a common selectionsByState definition to be applied in different sheets, with the selectionsByStateDef clause.

For each sheet you must specify an output. Sheets can have different output settings (for example size, resizeType, and orientation).

POST /api/v1/reports HTTP/1.1
Host: your-tenant.us.qlikcloud.com
content-type: application/json
origin: your-tenant.us.qlikcloud.com
Authorization: Bearer <API_KEY>
{
"type": "composition-1.0",
"definitions": {
"selectionsByState": {
"selDef1": {
"$": [
{
"fieldName": "CategoryName",
"values": [
{
"text": "Sportwear",
"isNumeric": false
}
],
"defaultIsNumeric": false
}
]
}
}
},
"compositionTemplates": [
{
"type": "sense-sheet-1.0",
"senseSheetTemplate": {
"selectionsByStateDef": "selDef1",
"appId": "efe39f64-ea3a-4cda-baa7-26dca8eaed0b",
"sheet": {
"id": "JsCeVm"
}
}
},
{
"type": "sense-sheet-1.0",
"senseSheetTemplate": {
"selectionsByStateDef": "selDef1",
"appId": "efe39f64-ea3a-4cda-baa7-26dca8eaed0b",
"sheet": {
"id": "FaQeFa"
}
}
}
],
"output": {
"outputId": "my-report-id",
"type": "pdfcomposition",
"pdfCompositionOutput": {
"pdfOutputs": [
{
"size": "A4",
"orientation": "A",
"resizeType": "autofit",
"align": {
"horizontal": "center",
"vertical": "middle"
}
},
{
"size": "A3",
"orientation": "A",
"resizeType": "autofit",
"align": {
"horizontal": "center",
"vertical": "middle"
}
}
]
}
}
}

where <API_KEY> is your API key.

PDF output options are covered in this paragraph.

As for single sheet PDF export, widthPx and heightPx of sheets are optional. Where not specified, as in the previous payload sample, default values are applied depending on the actual size and layout properties of the Sense Sheet object.

The widthPx default value is 1920 pixels.

The heightPx default value is:

  • 1280 pixels for regular sheets and custom sheets where width >= height
  • 2880 pixels for extended sheets and custom sheets where width < height

Selections

Select a text field

This is a sample payload for exporting a single visualization with a text field selection:

{
"type": "sense-image-1.0",
"senseImageTemplate": {
"appId": "9eecdd74-cc10-43c4-a69a-eaa1e69d837e",
"visualization": {
"id": "qZPdytp",
"type": "visualization",
"widthPx": 345,
"heightPx": 648
},
"selectionStrategy": "ignoreErrorsNoDetails",
"selectionsByState": {
"$": [
{
"fieldName": "Product Sub Group Desc",
"values": [
{
"text": "Coffee",
"isNumeric": false
},
{
"text": "Hot Dogs",
"isNumeric": false
}
],
"defaultIsNumeric": false
}
]
}
},
"output": {
"outputId": "my-report-id",
"type": "image",
"imageOutput": {
"outZoom": 1,
"outDpi": 96,
"outFormat": "png"
}
}
}

where Product Sub Group Desc is a text field.

The $ sign in the selectionsByState map refers to the default state.

Select a numeric field

{
"type": "sense-image-1.0",
"senseImageTemplate": {
"appId": "9eecdd74-cc10-43c4-a69a-eaa1e69d837e",
"visualization": {
"id": "qZPdytp",
"type": "visualization",
"widthPx": 345,
"heightPx": 648
},
"selectionStrategy": "ignoreErrorsNoDetails",
"selectionsByState": {
"$": [
{
"fieldName": "Rank",
"values": [
{
"number": 1,
"isNumeric": true
},
{
"number": 2,
"isNumeric": true
}
],
"defaultIsNumeric": true
}
]
}
},
"output": {
"outputId": "my-report-id",
"type": "image",
"imageOutput": {
"outZoom": 1,
"outDpi": 96,
"outFormat": "png"
}
}
}

where Rank field is a numeric field.

The $ sign in the selectionsByState map refers to the default state.

Select a date field

{
"type": "sense-image-1.0",
"senseImageTemplate": {
"appId": "9eecdd74-cc10-43c4-a69a-eaa1e69d837e",
"visualization": {
"id": "qZPdytp",
"type": "visualization",
"widthPx": 345,
"heightPx": 648
},
"selectionStrategy": "ignoreErrorsNoDetails",
"selectionsByState": {
"$": [
{
"fieldName": "Delivery Date",
"values": [
{
"number": 38007,
"isNumeric": true
},
{
"number": 38028,
"isNumeric": true
}
],
"defaultIsNumeric": true
}
]
}
},
"output": {
"outputId": "my-report-id",
"type": "image",
"imageOutput": {
"outZoom": 1,
"outDpi": 96,
"outFormat": "png"
}
}
}

Note that Delivery Date is a date time field:

  • 38028 value refers to date 2/11/2004
  • 38028 value refers to date 1/21/2004

The $ sign in the selectionsByState map refers to the default state.

Select a drill-down dimension

To select a drill-down dimension you need to pass all the fields that are included in it. For instance, to select the following Claim Type Drill Down

Drill-down dimension

you need to send the following payload:

{
"type": "sense-image-1.0",
"senseImageTemplate": {
"appId": "9eecdd74-cc10-43c4-a69a-eaa1e69d837e",
"visualization": {
"id": "qZPdytp",
"type": "visualization",
"widthPx": 345,
"heightPx": 648
},
"selectionStrategy": "ignoreErrorsNoDetails",
"selectionsByState": {
"$": [
{
"fieldName": "Claim Type",
"values": [
{
"text": "Windscreen",
"isNumeric": false
}
],
"defaultIsNumeric": false
},
{
"fieldName": "Claim Sub-Type",
"values": [
{
"text": "Glass",
"isNumeric": false
}
],
"defaultIsNumeric": false
}
]
}
},
"output": {
"outputId": "my-report-id",
"type": "image",
"imageOutput": {
"outZoom": 1,
"outDpi": 96,
"outFormat": "png"
}
}
}

where both fields Claim Type and Claim Sub-Type are included.

The $ sign in the selectionsByState map refers to the default state.

Selections with Always One Selected field

If your app has an AOS field, then it needs to be included as first selection in the selectionsByState array.

Otherwise the final report could show incorrect data.

Suppose you have the following Always One Selected field named Currency

Always One Selected field

and you want to export a single visualization with selections Currency and Department, where Currency is an Always One Selected field, the correct payload would be

{
"type": "sense-image-1.0",
"senseImageTemplate": {
"appId": "9eecdd74-cc10-43c4-a69a-eaa1e69d837e",
"visualization": {
"id": "qZPdytp",
"type": "visualization",
"widthPx": 345,
"heightPx": 648
},
"selectionStrategy": "ignoreErrorsNoDetails",
"selectionsByState": {
"$": [
{
"fieldName": "Currency",
"values": [
{
"text": "CHF",
"isNumeric": false
}
],
"defaultIsNumeric": false
},
{
"fieldName": "Department",
"values": [
{
"text": "HR",
"isNumeric": false
}
],
"defaultIsNumeric": false
}
]
}
},
"output": {
"outputId": "my-report-id",
"type": "image",
"imageOutput": {
"outZoom": 1,
"outDpi": 96,
"outFormat": "png"
}
}
}

Note that Currency is the first element of the selectionsByState array.

The $ sign in the selectionsByState map refers to the default state.

Selection strategy

Selection strategy can be:

  • failOnErrors: if selections fail to apply the report will fail
  • ignoreErrorsReturnDetails: if selections fail to apply the report won’t fail. Details about the failure will be included in the report status
  • ignoreErrorsNoDetails if selections fail to apply the report won’t fail and no details will be included in the status

Default is ignoreErrorsReturnDetails.

Get the report status

The POST /api/v1/reports response should be 202 Accepted with a Location header to be called to get the report status.

This is a sample of a Location header: https://your-tenant.us.qlikcloud.com/api/v1/reports/1234/status

where 1234 is the identifier of the report request.

GET /api/v1/reports/1234/status returns the report status, for example:

{
"reasons": [],
"resolutionAttempts": 1,
"results": [],
"status": "processing",
"statusLocation": "/reports/75a277fd-4e75-47dd-9de0-c1d4830438c3/status"
}

or, in case of a failure:

{
"reasons": [
{
"error": {
"code": 500,
"message": "internal server error"
},
"exportErrors": [
{
"code": "REP-500000",
"title": "internal server error"
}
]
}
],
"resolutionAttempts": 1,
"results": [],
"status": "failed",
"statusLocation": "/reports/75a277fd-4e75-47dd-9de0-c1d4830438c3/status"
}

or, once the report is successfully done:

{
"reasons": [],
"resolutionAttempts": 1,
"results": [
{
"location": "https://your-tenant.us.qlikcloud.com:443/api/v1/temp-contents/61cdb9cebc201e00011339b8?inline=1",
"outputId": "Sheet_pdf"
}
],
"status": "done",
"statusLocation": "/reports/75a277fd-4e75-47dd-9de0-c1d4830438c3/status"
}

Then you can retrieve the raw file:

GET https://your-tenant.us.qlikcloud.com:443/api/v1/temp-contents/61cdb9cebc201e00011339b8

Note that the file has a default expiration time of one hour.

This can be overridden by setting a custom outputTtl in the meta option of the report request.

PDF Output options

Note that the outputId will be the name of the generated report. It’s recommended to choose a unique identifier for it.

PDF output resizeType can be:

  • fit fits the visualization or sheet into the area specified in resizeData. The content will be rescaled to fit in that area.
  • autofit: automatically fits the visualization or sheet into the output size (that is, A4, A3 etc.). Any provided resizeData parameter will be ignored for this configuration.
  • none: used to export a visualization or sheet as is (for example normal size). This may result in cropping.

PDF output orientation can be:

  • L for landscape
  • P for portrait
  • A for auto. It sets the orientation depending on the content width and height proportions. If content width is greater than height the orientation is automatically set to L (Landscape), P (Portrait) otherwise.

PDF output size can be:

  • A1
  • A2
  • A3
  • A4
  • A5
  • A6
  • Letter
  • Legal
  • Tabloid

PDF output size is set to A4 by default, if not specified.

resizeData has a fit parameter which is the size of the area in the format "{width}{cm|mm}x{height}{cm|mm}" (for example “297mmx210mm”). Note that PDF page orientation (landscape or portrait) should match the width and height set for this field (for example, “297mmx210mm” for landscape and “210mmx297mm” for portrait).

If you don’t have any particular output requirements you can choose:

  • A as orientation
  • autofit as resizeType
  • omit the resizeData option

as in the following output sample:

{
"output": {
"outputId": "my-report-id",
"type": "pdf",
"pdfOutput": {
"size": "A4",
"orientation": "A",
"imageRenderingDpi": 200,
"resizeType": "autofit",
"align": {
"horizontal": "center",
"vertical": "middle"
}
}
}
}

Output sample to fit the PDF content in a A4 with 2cm of padding with Landscape orientation:

{
"output": {
"outputId": "my-report-id",
"type": "pdf",
"pdfOutput": {
"size": "A4",
"orientation": "L",
"imageRenderingDpi": 200,
"resizeType": "fit",
"resizeData": {
"fit": "27.7cmx19cm"
},
"align": {
"horizontal": "center",
"vertical": "middle"
}
}
}

where "27.7cmx19cm" is the size of a Landscape A4 ("29.7cmx21cm") minus 2cm of padding.

Output sample to fit the PDF content in a A4 with 2cm of padding with Portrait orientation:

{
"output": {
"outputId": "my-report-id",
"type": "pdf",
"pdfOutput": {
"size": "A4",
"orientation": "P",
"imageRenderingDpi": 200,
"resizeType": "fit",
"resizeData": {
"fit": "19cmx27.7cm"
},
"align": {
"horizontal": "center",
"vertical": "middle"
}
}
}

where "19cmx27.7cm" is the size of a Portrait A4 ("21cmx29.7cm") minus 2cm of padding.

Export deadline

In the POST /reports payload there’s an optional parameter that can be specified as export deadline.

The export deadline is the maximum interval, starting from the time the API request is received, within which a report must be produced. Past this interval the report generation fails.

The default value is 10 minutes, the maximum allowed value is 2 hours.

The following payload has an export deadline of 2 minutes meaning that if the report generation takes more than 2 minutes it will fail with an export deadline exceeded error.

{
"meta": {
"exportDeadline": "P0Y0M0DT0H2M0S"
},
"type": "sense-image-1.0",
"senseImageTemplate": {
"appId": "2e5bbece-bb8a-4243-bb2d-083b6ffd24f5",
"visualization": {
"id": "UgeGF",
"type": "visualization",
"widthPx": 593,
"heightPx": 365
},
"selectionsByState": {}
},
"output": {
"outputId": "Chart_image",
"type": "image",
"imageOutput": {
"outZoom": 1,
"outDpi": 96,
"outFormat": "png"
}
}
}

where exportDeadline is 2 minutes: "P0Y0M0DT0H2M0S". Note that the only accepted format is ISO8601.

If the deadline is passed, the report status will result in

{
"reasons": [
{
"error": {
"code": 429,
"message": "export deadline exceeded"
},
"exportErrors": [
{
"code": "REP-429014",
"meta": {},
"title": "export deadline exceeded"
}
]
}
],
"resolutionAttempts": 1,
"results": [],
"status": "failed",
"statusLocation": "/reports/9e2e7fe5-0ca9-460c-bbe7-f69243158975/status"
}

with error code 429 and exportError code REP-429014.

HTTP callback

In some cases it might be better to use an HTTP callback instead of keep polling for the report status once done or failed.

In the POST /reports payload an HTTP callback can be specified. The API server will send an HTTP request to the specified URI once the report status is done or failed.

Payload sample:

{
"type": "sense-image-1.0",
"senseImageTemplate": {
"appId": "2e5bbece-bb8a-4243-bb2d-083b6ffd24f5",
"visualization": {
"id": "UgeGF",
"type": "visualization",
"widthPx": 593,
"heightPx": 365
},
"selectionsByState": {}
},
"output": {
"outputId": "Chart_image",
"type": "image",
"imageOutput": {
"outZoom": 1,
"outDpi": 96,
"outFormat": "png"
},
"callBackAction": {
"httpRequest": {
"uri": "http://sample.server.com/sample"
}
}
}
}

where "http://sample.server.com/sample" is the URI the API server will call once the report is done or failed.

Was this page helpful?